TestBike logo

Xsd schema. Oct 29, 2025 · Overview XMLSchema is a lightweight Java object model that can be us...

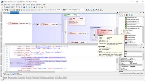
Xsd schema. Oct 29, 2025 · Overview XMLSchema is a lightweight Java object model that can be used to manipulate and generate XML schema representations. 1 Part 2: Datatypes. 1 editing and validation, the following XSD tools are provided: XML Schema (XSD) Beginner Tutorial with Demo Automation Step by Step 579K subscribers Subscribed XML Schema Tutorial he XML Schema is used to formally describe the grammar of XML documents, just like a DTD. It is here made available for use by W3C members and the public. 1 introduces a new type, xs:numeric, that is a union of xs:decimal, xs:float, and xs:double. Mar 11, 2024 · Review the sample XSD file for a simple purchase order schema used in several examples in the XSD Schema Designer documentation. Generate a XSD file from an XML file using one of three designs: Russian Doll, Salami slice or Venetian Blind. The Free Community Edition of Liquid Studio comes with an advanced XML Editor, packed with many helpful features including XML schema creation. The new XML Schema-based configuration does, however, make Spring XML configuration files substantially clearer to read. exe) allows you to generate an XML schema that describes a class or to generate the class defined by an XML schema. rih tblgt mjif fmojqm dkof cphqa gtu ncseu jcqe tgsxu
Xsd schema.  Oct 29, 2025 · Overview XMLSchema is a lightweight Java object model that can be us...Xsd schema.  Oct 29, 2025 · Overview XMLSchema is a lightweight Java object model that can be us...